-
Get started with Secure Private Access hybrid deployment
-
Integration with Google Chrome Enterprise Premium
-
This content has been machine translated dynamically.
Dieser Inhalt ist eine maschinelle Übersetzung, die dynamisch erstellt wurde. (Haftungsausschluss)
Cet article a été traduit automatiquement de manière dynamique. (Clause de non responsabilité)
Este artículo lo ha traducido una máquina de forma dinámica. (Aviso legal)
此内容已经过机器动态翻译。 放弃
このコンテンツは動的に機械翻訳されています。免責事項
이 콘텐츠는 동적으로 기계 번역되었습니다. 책임 부인
Este texto foi traduzido automaticamente. (Aviso legal)
Questo contenuto è stato tradotto dinamicamente con traduzione automatica.(Esclusione di responsabilità))
This article has been machine translated.
Dieser Artikel wurde maschinell übersetzt. (Haftungsausschluss)
Ce article a été traduit automatiquement. (Clause de non responsabilité)
Este artículo ha sido traducido automáticamente. (Aviso legal)
この記事は機械翻訳されています.免責事項
이 기사는 기계 번역되었습니다.책임 부인
Este artigo foi traduzido automaticamente.(Aviso legal)
这篇文章已经过机器翻译.放弃
Questo articolo è stato tradotto automaticamente.(Esclusione di responsabilità))
Translation failed!
Get Started with Secure Private Access hybrid deployment
This topic provides step-by-step instructions for setting up the Secure Private Access hybrid environment.

Before you begin
Verify your Secure Private Access entitlement
You must be entitled to the Secure Private Access service in your Citrix Cloud account.
-
Log in to the Citrix Cloud console.
-
On the dashboard, verify that the Secure Private Access service tile is visible and available.
-
If the service is not visible, you cannot proceed. Contact your Citrix representative to resolve the entitlement issue.
Verify prerequisites
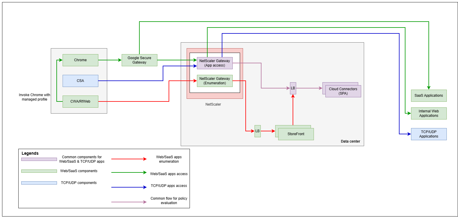
Ensure that all prerequisites are met. For details, see Prerequisites.
Verify that all networking prerequisites are met. Refer to the network diagram for complete details of all required ports and communication paths.
Choose the deployment mode
On the welcome screen, select Set up for hybrid to begin the configuration.
Next steps
Share
Share
This Preview product documentation is Citrix Confidential.
You agree to hold this documentation confidential pursuant to the terms of your Citrix Beta/Tech Preview Agreement.
The development, release and timing of any features or functionality described in the Preview documentation remains at our sole discretion and are subject to change without notice or consultation.
The documentation is for informational purposes only and is not a commitment, promise or legal obligation to deliver any material, code or functionality and should not be relied upon in making Citrix product purchase decisions.
If you do not agree, select I DO NOT AGREE to exit.